Ga naar inhoud
  • Drifter
    Drifter

    Windows 11 25H2 installeren op een niet-ondersteunde pc – ook na het einde van Windows 10

       (0 reviews)

    Windows 10 heeft officieel zijn end-of-life (EOL) bereikt op 14 oktober 2025. Dat betekent dat het besturingssysteem geen reguliere beveiligingsupdates meer ontvangt, tenzij je deelneemt aan het Extended Security Updates-programma (ESU). Ondanks dat Windows 10 meer dan tien jaar prima draaide, zeker op oudere hardware, staan veel gebruikers nu voor de keuze: overstappen naar Windows 11, of bij Windows 10 blijven met beperkte ondersteuning.

    Het probleem? Windows 11 heeft strenge minimale systeemvereisten, waaronder TPM 2.0, Secure Boot, en minstens 4 GB RAM. Veel oudere pc’s voldoen daar niet aan. Toch is het nog steeds mogelijk om deze eisen te omzeilen en Windows 11 25H2 te installeren op hardware die officieel niet wordt ondersteund.

    Bypass-Windows-11-requirements-in-Windows-10-PC-with-2GB-RAM-and-No-TPM-696x392.thumb.jpg.31fb37950e27bc7b6cf337dd0fd92e27.jpg

    In dit artikel lees je precies hoe je dat kunt doen, wat de risico’s zijn, en hoe je eventueel weer kunt terugkeren naar Windows 10.

    Systeemvereisten voor Windows 11 (versie 25H2)

    Microsoft stelt de volgende minimale eisen voor Windows 11 (vanaf update 25H2):

    • Processor: 1 GHz of sneller, met minstens 2 cores (64-bit, compatibel met TPM 2.0)
    • RAM: minimaal 4 GB
    • Opslagruimte: minimaal 64 GB
    • Systeemfirmware: UEFI, met Secure Boot-ondersteuning
    • TPM: Trusted Platform Module versie 2.0
    • Grafische kaart: DirectX 12-compatibel met WDDM 2.0-driver
    • Beeldscherm: minimaal 9 inch, 720p

    Voor gebruikers met oudere systemen — bijvoorbeeld een pc met 2 GB RAM en zonder TPM 2.0-chip — lijkt een upgrade onmogelijk. Gelukkig bestaan er nog methoden om de hardwarecontroles te bypassen.

    Windows-10-Update-Security-page-shows-PC-doesnt-meet-requirements-for-Windows-11.thumb.jpg.2d838531e494dde4caa80efe7b83a9d5.jpg

    Controleren of jouw pc Windows 11 ondersteunt

    1. Ga naar:
      Instellingen → Bijwerken en beveiliging → Windows Update.

    2. Als jouw systeem voldoet, verschijnt er een knop om te upgraden naar Windows 11.

    3. Als dat niet zo is, zie je een melding dat jouw pc niet voldoet aan de systeemvereisten.
      Er kan ook een knop verschijnen met “Aanmelden voor Extended Security Updates” als je bij Windows 10 wilt blijven.

    1.thumb.jpg.372c6b90a1f45effa36fe2091d4978b8.jpg

    1. Je kunt ook zelf controleren:

      • RAM: Instellingen → Systeem → Info

    2.thumb.jpg.b2d46dd8982eec2cb6dada4a7e3fdf5b.jpg

      • TPM: druk op Windows + R, typ tpm.msc, druk op Enter.

        • Zie je “Compatibele TPM kan niet worden gevonden”? Dan ontbreekt TPM 2.0.

        • Staat er “TPM is gereed voor gebruik”? Dan is de chip aanwezig en actief.

    3.thumb.jpg.33d0396bf3947a878dd2dd13000a6a7c.jpg

    Als jouw systeem geen TPM 2.0 of Secure Boot heeft, maar je tóch naar Windows 11 wilt, kun je via een van onderstaande methoden de hardwarevereisten omzeilen.

    Drie manieren om Windows 11 op niet-ondersteunde hardware te installeren

    Er bestaan drie betrouwbare methoden die door testers zijn bevestigd om Windows 11 25H2 te installeren op pc’s die officieel niet compatibel zijn.

    🔹 Methode 1: Installeren via Command Prompt (zonder TPM-check)

    Dit is de eenvoudigste en snelste manier om een in-place upgrade uit te voeren — dus zonder verlies van bestanden of apps.

    De truc gebruikt een half-officiële omweg: Windows 11 wordt geïnstalleerd alsof het een Windows Server-editie is, die minder strenge hardwarecontroles uitvoert.

    Stappen:

    Voordat u het ISO-bestand voor Windows 11 downloadt, moet u eerst de taal in uw Windows 10-installatie controleren. Ga hiervoor naar Instellingen > Tijd en taal > Taal. Op onze pc is dat Nederlands.

    4a.thumb.jpg.7da3a318ac09276c5cb7b81d4dd2e407.jpg

    • Download de officiële Windows 11 25H2 ISO via de Microsoft-website.

    4b.thumb.jpg.a3ac2501509ec606525cd4b85a9d02da.jpg
     

    • Klik met de rechtermuisknop op de ISO en kies Koppelen (Mount).

    4c.thumb.jpg.d875a3cb6eddc3b3bd2a5037569047c4.jpg

    • Noteer de schijfletter van het virtuele station (bijv. E:).

    4d.thumb.jpg.3cd715fff913abc41fb840defa4de22c.jpg

    • Open Opdrachtprompt als administrator.

    4e.thumb.jpg.448a876f1508a112c187553ef745f03e.jpg

    • Typ de driveletter als opdracht in de opdrachtprompt. In ons geval is dat "E:".

    4f.thumb.jpg.47ef75c9927e271b88e4388b1a450dfc.jpg

    • Druk op Enter. Dit opent de bestandslocatie met de installatiebestanden van Windows 11.
    • Typ:

      E: setup.exe /product server 

    4g.thumb.jpg.277f84ff300e648edf1224e7e0872ec1.jpg
     

    • De Windows 11 Setup wordt nu gestart in “Server-modus”.

    4h.thumb.jpg.2b015ab6c47e6cabfaf007df3d36a77e.jpg

    • Kies “Niet nu” bij het downloaden van updates om de installatie te versnellen.

    4i.thumb.jpg.86101e1ba61c0fd30be7386e514693c7.jpg

    • Accepteer de licentievoorwaarden en kies “Persoonlijke bestanden en apps behouden” om een upgrade uit te voeren.

    4j.thumb.jpg.a869fbb1326939aea3b5c4858e292403.jpg

    • Klik op Installeren.

    4k.thumb.jpg.c8530bedcde65d5e0ba25d05f3cd2288.jpg

    • Na voltooiing start je pc opnieuw op met Windows 11 — zonder dat hardwarecontroles zijn uitgevoerd.

    4l.thumb.jpg.da710801ddc8a84be729eb6f4e4f566d.jpg

    💡 Let op: Hoewel dit proces soepel verloopt, blijft de installatie “ongecertificeerd”. Je kunt mogelijk geen garantie of officiële ondersteuning meer krijgen.

    🔹 Methode 2: Installeren met Rufus (met ingebouwde bypass-opties)

    Rufus is een gratis en betrouwbaar programma om opstartbare USB’s te maken. Nieuwere versies van Rufus bevatten standaardopties om de eisen van TPM 2.0, Secure Boot en RAM te uitschakelen.

    Wat je nodig hebt:

    • Een USB-stick van minstens 16 GB

    • De Windows 11 ISO

    Stappen:

    • Download en open Rufus.
    • Plaats de USB-stick en selecteer die onder Apparaat (Device).

    571772517_Rufus1.thumb.jpg.3c2822de2e5a04f3d84ca80aa113a4cb.jpg

    • Onder Opstartselectie, kies Schijf of ISO-image en klik op SELECTEREN.

    • Kies de Windows 11 ISO.
    • Klik op STARTEN.

    167076332_Rufus2.thumb.jpg.5402ca64546536bc4755952a2dbd826d.jpg

    • Vink in het venster dat verschijnt aan:

      • “Vereiste voor 4GB+ RAM verwijderen”

      • “Vereiste voor TPM 2.0 verwijderen”

      • “Vereiste voor Secure Boot verwijderen”

    • Klik op OK en wacht tot de USB klaar is.

    1198428461_Rufus3.thumb.jpg.d8305c4ac15ff75a07f4b5c51a1e5e98.jpg

    • Open daarna de USB in de Verkenner en dubbelklik op setup.exe voor een in-place upgrade, of

    1553922463_Rufus5.thumb.jpg.f2c0a26fec9d4781d9a857894a193b69.jpg

    • Start je pc opnieuw op vanaf de USB om een schone installatie uit te voeren.

    Rufus is de meest gebruiksvriendelijke methode en werkt zowel voor upgrades als voor volledig nieuwe installaties.

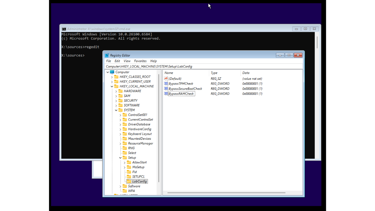
    🔹 Methode 3: Installeren via Registry Editor (Regedit) tijdens setup

    Als je liever geen derde-partij software gebruikt, kun je ook tijdens de installatie handmatig enkele registersleutels toevoegen die de hardwarecontroles overslaan.

    a.thumb.jpg.49547cff423064feeabb52267e104e3e.jpg

    Stappen:

    • Maak eerst een opstartbare USB via Microsofts Media Creation Tool.
    • Start je pc op vanaf de USB-stick.

    • Zodra het installatiescherm verschijnt, druk op Shift + F10 om de opdrachtprompt te openen.

    b.thumb.jpg.3eba66cee76db7a2d173150c2e8222cc.jpg

    • Typ regedit en druk op Enter.

    c.thumb.jpg.a884c7d6290ad1ba1fc304af07cc03be.jpg
     

    • Navigeer naar:

      HKEY_LOCAL_MACHINE\SYSTEM\Setup 

    d.thumb.jpg.7bf57e4838e2b86edbeeed8158370f2d.jpg

    • Klik met de rechtermuisknop op Setup, kies Nieuw → Sleutel, en noem deze LabConfig.

    e.thumb.jpg.f78c27c2b7dd91e204550ab8b16e7020.jpg

    f.thumb.jpg.16ea30278baeff8d3ce399ef52237e9f.jpg

    • In de map LabConfig voeg je de volgende 3 waarden toe:

      g.thumb.jpg.477ccd9cdc6569fcac28b4bc608a03e3.jpg
    • DWORD (32-bit): BypassTPMCheck → waarde 1

    h.thumb.jpg.a96b3c54834dcdbf6aa36b753c0c534b.jpg

    • Dubbelklik op deze nieuwe DWORD-waardenaam en typ '1' als waardegegevens. Druk op OK. Hiermee slaat u de TPM-controle over tijdens de installatie van Windows 11.

    i.thumb.jpg.d5d6f1565d3bf6a8ec592232b176d97a.jpg

     

    • DWORD (32-bit): BypassSecureBootCheck → waarde 1

    • DWORD (32-bit): BypassRAMCheck → waarde 1

    j.thumb.png.4c469cc693e624dee03c1109b11ad33b.png

    • Sluit de Register-editor en ga verder met de installatie.
    1. Kies “Niets behouden” voor een schone installatie.

    l.thumb.jpg.b1b46e1d026614fa00f9834f9095ea2b.jpg

    Na afronding draait je pc op Windows 11, ondanks dat deze niet aan de officiële eisen voldoet.

    Belangrijke waarschuwingen en risico’s

    • Geen garantie of ondersteuning: Microsoft biedt geen hulp of updates voor niet-ondersteunde installaties.

    • Mogelijke instabiliteit: oudere hardware kan zorgen voor trage prestaties of driverproblemen.

    • Beveiligingsrisico’s: zonder TPM en Secure Boot ben je kwetsbaarder voor firmware-aanvallen.

    • Updates kunnen mislukken: toekomstige versies van Windows 11 kunnen deze omwegen blokkeren.

    Terugkeren naar Windows 10

    Niet tevreden met Windows 11? Je kunt binnen 10 dagen na de upgrade probleemloos terug naar Windows 10.

    • Ga naar Instellingen → Systeem → Herstel (Recovery).

    Recovery-settings-in-Windows-11.thumb.jpg.66f9c0d6c560166d0118f7b30bdfbc9e.jpg

    • Klik op Teruggaan (Go back).

    Go-back-to-Windows-10-option-in-Recovery-settings.thumb.jpg.6b85ba351f77e80a17d44766f396d386.jpg

    1. Volg de stappen op het scherm. Je bestanden blijven normaal behouden.

    2. Na enkele minuten wordt Windows 10 hersteld, inclusief je vorige instellingen.

    Na deze periode kun je alleen nog terugkeren door Windows 10 opnieuw schoon te installeren.

    Door: Drifter




    Feedback Gebruiker

    Log in om te reageren

    Je kunt een reactie achterlaten na het inloggen



    Login met de gegevens die u gebruikt bij softtrack

    Er zijn geen reviews om weer te geven.


×
×
  • Nieuwe aanmaken...